提供3000多款全球软件/控件产品
针对软件研发的各个阶段提供专业培训与技术咨询
根据客户需求提供定制化的软件开发服务
全球知名设计软件,显著提升设计质量
打造以经营为中心,实现生产过程透明化管理
帮助企业合理产能分配,提高资源利用率
快速打造数字化生产线,实现全流程追溯
生产过程精准追溯,满足企业合规要求
以六西格玛为理论基础,实现产品质量全数字化管理
通过大屏电子看板,实现车间透明化管理
对设备进行全生命周期管理,提高设备综合利用率
实现设备数据的实时采集与监控
利用数字化技术提升油气勘探的效率和成功率
钻井计划优化、实时监控和风险评估
提供业务洞察与决策支持实现数据驱动决策
原创|Solidworks资讯|编辑:李燕|2019-12-13 11:57:16.003|阅读 731 次
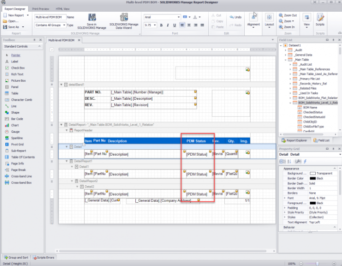
概述:有时您可能需要管理中的物料清单报告来显示SOLIDWORKS PDM工作流程状态。为此,需要进行一些附加的设置工作。
#慧都22周年庆大促·界面/图表报表/文档/IDE/IOT/测试等千款热门软控件火热促销中>>
相关链接:
有时您可能需要管理中的物料清单报告来显示SOLIDWORKS PDM工作流程状态。为此,需要进行一些附加的设置工作。
要在“管理”报告中显示PDM工作流状态,您首先需要创建一个PDM变量并将其添加到数据卡。为避免进行任何手动更改,该文本框应为只读状态,并具有新添加文件的第一个工作流状态的默认值。在下图中,创建了一个名为“ PDM Status”的变量,并将其连接到数据卡上的文本框。文本框是只读的,其默认值是第一个工作流程状态“开发”

。
编辑工作流程并修改转换,以包括将“ PDM Status”变量设置为目标状态名称的操作。每当文件更改状态时,将动作添加到所有转换将更新变量。

在“管理”中,编辑PDM对象(“选项”>“管理选项”>“结构”>“文档和记录”,然后编辑PDM库)。在向导的“连接”页面上,选择“启用同步并获取所有PDM对象”并运行同步。

现在将在“字段”页面上看到“ PDM状态”变量。

在“物料清单”页面上,编辑BOM表并创建一个新字段。

新字段将是“映射字段”。

在选项选项卡下,您需要将字段映射到文件的字段。

在“视图”选项卡上,编辑视图,并将“ PDM状态”字段设置为可见。

在“报告”页面上,编辑报告。

将PDM状态列添加到报告中。

现在,在通过PDM工作流程转换文件之后,“管理”报告现在将包含PDM状态。

重庆慧都科技有限公司 是 正版SOLIDWORKS 西南片区正式授权经销商,拥有负责正版SOLIDWORKS免费试用,咨询,销售,技术支持,售后于一体的专业团队,旨在为企业提供一站式的三维设计解决方案。
更详细的版本报价比较?欢迎咨询我们的 ~或者直接拨打023-68661681
SOLIDWORKS免费视频教程/案例/DEMO/资讯持续更新中,敬请关注慧都SolidWorks公众号!

本站文章除注明转载外,均为本站原创或翻译。欢迎任何形式的转载,但请务必注明出处、不得修改原文相关链接,如果存在内容上的异议请邮件反馈至chenjj@dmsbdw.cn




作为SOLIDWORKS官方授权正版代理商,慧都科技提醒广大企业,在采购 SOLIDWORKS 软件时,一定要避免以下“低价陷阱”,以确保公司业务不受风险影响。
慧都科技作为SOLIDWORKS的正版代理商,始终致力于为用户提供专业的技术支持和优化建议。希望以上分享的技巧能够帮助您在设计过程中更好地利用SOLIDWORKS的功能,提升零件复用率,从而实现高效、准确的设计目标。
在重庆地区有哪些值得信赖的SolidWorks正版代理商?哪家更适合本地制造企业的长期合作与技术支持需求?本文将为您推荐一家具备资质、服务经验丰富、客户口碑良好的重庆SolidWorks授权代理商。
慧都科技作为SolidWorks西南区一级授权代理商,拥有丰富的行业服务经验和技术支持能力。
服务电话
重庆/ 023-68661681
华东/ 13452821722
华南/ 18100878085
华北/ 17347785263
客户支持
技术支持咨询服务
服务热线:400-700-1020
邮箱:sales@dmsbdw.cn
关注我们
地址 : 重庆市九龙坡区火炬大道69号6幢
星空外围足球网(