提供3000多款全球软件/控件产品
针对软件研发的各个阶段提供专业培训与技术咨询
根据客户需求提供定制化的软件开发服务
全球知名设计软件,显著提升设计质量
打造以经营为中心,实现生产过程透明化管理
帮助企业合理产能分配,提高资源利用率
快速打造数字化生产线,实现全流程追溯
生产过程精准追溯,满足企业合规要求
以六西格玛为理论基础,实现产品质量全数字化管理
通过大屏电子看板,实现车间透明化管理
对设备进行全生命周期管理,提高设备综合利用率
实现设备数据的实时采集与监控
利用数字化技术提升油气勘探的效率和成功率
钻井计划优化、实时监控和风险评估
提供业务洞察与决策支持实现数据驱动决策
原创|产品更新|编辑:郑恭琳|2019-07-19 16:58:50.150|阅读 796 次
概述:dbForge Studio for PostgreSQL是一个用于开发和管理PostgreSQL数据库的GUI工具。 PostgreSQL的IDE允许用户创建、开发和执行查询、编辑和调整代码,设计数据感知报告和图表,在便捷和用户友好的界面中导入和导出数据。
#慧都22周年庆大促·界面/图表报表/文档/IDE/IOT/测试等千款热门软控件火热促销中>>
多功能PostgreSQL GUI
dbForge Studio for PostgreSQL是一个用于数据库开发和管理的GUI工具。PostgreSQL的IDE允许用户在便捷和用户友好的界面中创建、开发和执行查询、编辑和调整代码以满足他们的要求。
该工具还为PostgreSQL数据报告、数据编辑、数据导入和导出、构建数据透视表和主细节关系提供功能。
立即下载试用dbForge Studio for PostgreSQL最新版
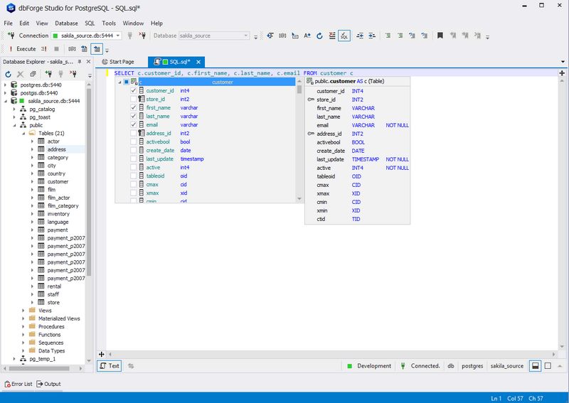
SQL开发
使用以下功能创建和编辑查询时,可以节省您的时间并提高代码质量:
列出工具项
参数信息
快捷键信息
完整的词

Database Explorer
浏览对象树并找到您感兴趣的任何PostgreSQL对象。右键单击Database Explorer窗口中的所需对象以执行以下任务:
从单个SQL文档的数据库中检索数据
截断表格
选择属性“Properties”以查看有关对象的信息

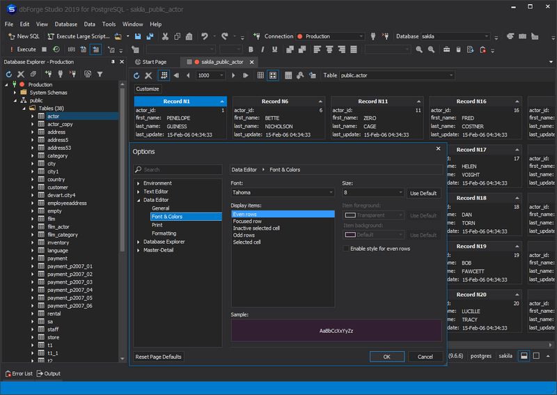
数据编辑器
使用dbForge Studio for PostgreSQL编辑表数据成为一项简单的任务。您可以管理表格的设置,例如调整列宽,默认设置为临时或自动搜索模式。使用丰富的字体和大小对行和单元格进行着色和格式化。此外,该工具还为您提供了预定义的数据类型格式,以便您可以选择最适合您需求的格式。

数据导出和数据导入
使用外部源数据填充数据库和在系统之间迁移数据的关键工具。dbForge Studio for PostgreSQL支持10种以上广泛使用的数据格式,许多高级选项以及用于重复出现的场景的模板。
10+文件格式支持,包括Google表格
灵活的自定义数据导入和导出
用于数据导出和导入的Handy向导

数据透视表
使用此工具,您无需进入PostgreSQL细微之处即可对数据进行分组和汇总。Visual Pivot表设计器、高级过滤、图形中的可视化数据表示使您的数据更易于阅读、理解和分析。
视觉数据透视表设计器
高级过滤
图表中的可视数据表示

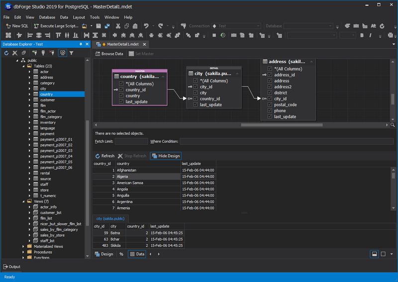
主细节浏览器
用于在相关表中同时进行数据视图的工具。它还便于快速数据分析和查找数据库中的特定记录和逻辑错误。可视图有助于在几秒钟内建立通信并直接进入查看。
DesignView用于设置表之间的关系
DataView可轻松显示结果
智能排序和过滤

数据报表
支持图表绘制的PostgreSQL Report Builder可将您的数据转换为漂亮的报表。这个PostgreSQL管理工具还允许您以9种不同的格式构建可视PostgreSQL数据报表。
数据报表向导
报表设计器
图表设计器

了解 dbForge Studio for PostgreSQL 正版授权,请点击“”!
本站文章除注明转载外,均为本站原创或翻译。欢迎任何形式的转载,但请务必注明出处、不得修改原文相关链接,如果存在内容上的异议请邮件反馈至chenjj@dmsbdw.cn




VS代码生成工具ReSharper v2025.2全新发布,此版本带来了显著的性能改进、令人期待的新语言功能,并全面提高了开发者的工作效率等,欢迎下载最新版体验!
界面控件DevExpress WPF v25.2将于今年年末左右更新,新版本将支持JetBrains Rider与报表设计器的集成等,欢迎关注我们及时获取最新消息~
DevExpress WPF控件近期全新发布v25.1,此版本增强AI聊天控件、AI驱动的扩展的功能,欢迎下载最新版体验!
界面控件DevExpress WPF v25.2将于今年年末左右更新,新版本将聚焦AI方面的功能提升等,欢迎关注我们及时获取最新消息~
服务电话
重庆/ 023-68661681
华东/ 13452821722
华南/ 18100878085
华北/ 17347785263
客户支持
技术支持咨询服务
服务热线:400-700-1020
邮箱:sales@dmsbdw.cn
关注我们
地址 : 重庆市九龙坡区火炬大道69号6幢
星空外围足球网(