提供3000多款全球软件/控件产品
针对软件研发的各个阶段提供专业培训与技术咨询
根据客户需求提供定制化的软件开发服务
全球知名设计软件,显著提升设计质量
打造以经营为中心,实现生产过程透明化管理
帮助企业合理产能分配,提高资源利用率
快速打造数字化生产线,实现全流程追溯
生产过程精准追溯,满足企业合规要求
以六西格玛为理论基础,实现产品质量全数字化管理
通过大屏电子看板,实现车间透明化管理
对设备进行全生命周期管理,提高设备综合利用率
实现设备数据的实时采集与监控
利用数字化技术提升油气勘探的效率和成功率
钻井计划优化、实时监控和风险评估
提供业务洞察与决策支持实现数据驱动决策
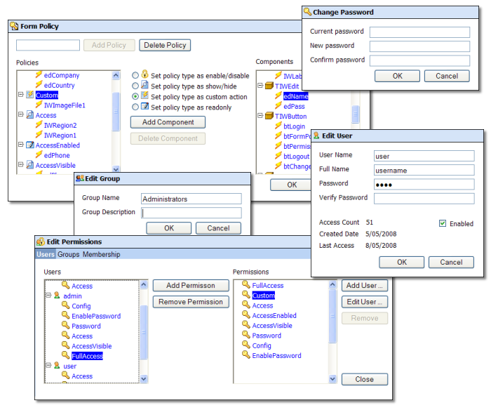
为IntraWeb应用程序开发的用户权限管理系统
标签:用户管理安全管理IntraWeb开发商: tmssoftware
当前版本: v1.9.2
产品类型:控件
产品功能:工业数据采集软件
平台语言:VCL
开源水平:不提供源码
本产品的分类与介绍仅供参考,具体以商家网站介绍为准,如有疑问请来电 023-68661681 咨询。
User-rights management system for your IntraWeb applications.
User-rights management system for your IntraWeb applications.
* 关于本产品的分类与介绍仅供参考,精准产品资料以官网介绍为准,如需购买请先行测试。
The TMS Security System facilitates the definition of user rights on a menu or form level. In its user management features the TMS IntraWeb Security System relies on user/group profiles stored in a database.
The users can be grouped and can inherit rights in this way. Thereby you can integrate a highly sophisticated and close grained user management that closes all potential loopholes via shortcuts with minimal effort. Only if the user has been granted the specific right by the administrator he can see or use the specific function assigned by the administrator.
The administrator can configure the rights at run-time thereby preventing a restart of the program when changing assignments. For doing so he can use an easy to handle, intuitive GUI that enables the administrator to create new users or to group or delete them directly from the application.
The TMS Security System facilitates the definition of user rights on a menu or form level. In its user management features the TMS IntraWeb Security System relies on user/group profiles stored in a database.
The users can be grouped and can inherit rights in this way. Thereby you can integrate a highly sophisticated and close grained user management that closes all potential loopholes via shortcuts with minimal effort. Only if the user has been granted the specific right by the administrator he can see or use the specific function assigned by the administrator.
The administrator can configure the rights at run-time thereby preventing a restart of the program when changing assignments. For doing so he can use an easy to handle, intuitive GUI that enables the administrator to create new users or to group or delete them directly from the application.
更新时间:2020-07-07 15:03:32.000 | 录入时间:2008-07-30 09:23:14.000 | 责任编辑:陈俊吉
实时了解产品最新动态与应用
扫码获取中文帮助
相关产品
终级三维渲染和模拟工具集
V-Ray for SketchUp面向建筑师和设计师的快速且易用的渲染插件。
V-Ray for Rhino面向建筑设计师,汽车设计师,产品设计师的强大渲染软件。
Chaos CloudChaos Cloud 是一键式云渲染解决方案,只需点击按钮Chaos Cloud 会处理好一切。
V-Ray Render Node用多台计算机的能力加快单张图片的渲染速度。
服务电话
重庆/ 023-68661681
华东/ 13452821722
华南/ 18100878085
华北/ 17347785263
客户支持
技术支持咨询服务
服务热线:400-700-1020
邮箱:sales@dmsbdw.cn
关注我们
地址 : 重庆市九龙坡区火炬大道69号6幢
星空外围足球网(